随着云存储的普及,各种操作系统都添加了支持此类存储的服务和功能。现在可以在云端同步本地存储,同时也可以在系统上检索到问题。在 Windows 上,这种功能是通过Cloud Sync Engines云同步引擎完成的。该组件公开了一个 Cloud Filter API 的本机 API。该API实现可在 Cloud Files Mini Filter Driver 或 cldflt.sys 中找到。本文介绍了有关此驱动程序中的整数下溢漏洞的一些详细信息,该漏洞的编号为CVE-2021-31969 / ZDI-21-797,它可以被利用来溢出内核缓冲区并通过权限提升实现代码执行。
一、Cloud Sync Engines
Windows 中的Cloud Filter API 启用是从 Windows 10 版本的 1709 开始。它提供对Cloud Sync Engines云同步引擎的支持并处理创建和管理占位符文件和目录之类的任务。Cloud Sync Engines云同步引擎是一种在远程主机和本地客户端之间同步文件的服务,它允许本地用户通过 Windows 文件系统和文件资源管理器访问云托管的文件和目录。在这种情况下,文件本身驻留在云端,而在你的本地文件系统上,该文件的表示称为“占位符”。在云中的文件可能很大,但占位符文件可能只消耗存储标头所需的几个字节。当你访问占位符文件时,Windows 通过同步使关联的云文件显示出来。
二、漏洞利用方法
以下是PoC中关键步骤的描述:
1:首先执行同步注册。然后启动同步提供程序和同步过滤器 API 之间的通信:

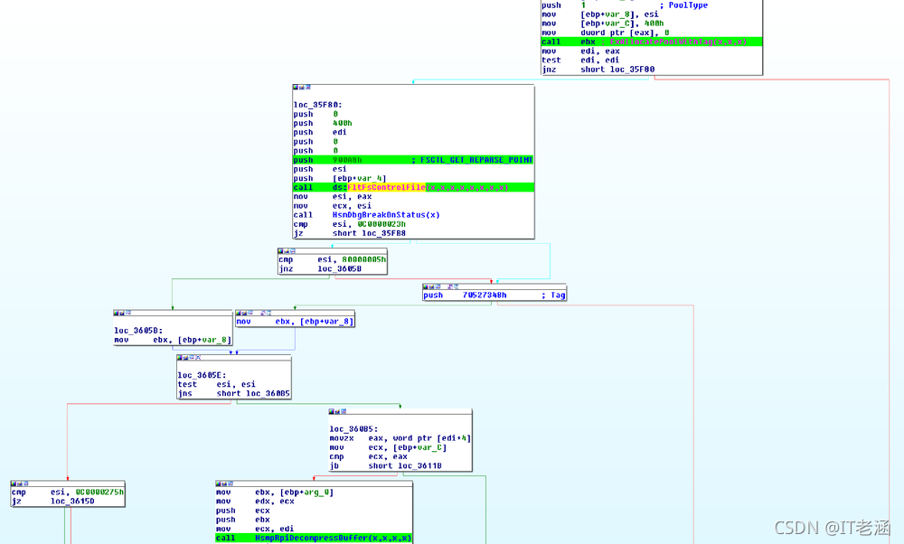
2:获取目标目录的句柄并通过FSCTL_GET_REPARSE_POINT控制代码检索重解析数据:

3:修改检索到的重解析数据,将长度设置为零。然后通过FSCTL_SET_REPARSE_POINT_EX控制代码将其设置回原位(标签设置为 0x9000301A,即IO_REPARSE_TAG_CLOUD_3)。最后,设置参数以code= 0xC0000003通过cloud filter FSCTL ( 0x903BC)请求占位符更新。

三、内核漏洞
内核驱动程序cldflt.sys负责处理cloud filter FSCTL。函数中用了大量 switch 语句来完成工作,这个函数被命名为HsmFltProcessHSMControl:

图 1 - HsmFltProcessHSMControl 函数
对0xC0000003的操作,最终会调用HsmFltProcessUpdatePlaceholder:

图 2 - 调用 HsmFltProcessUpdatePlaceholder
经过一些处理,执行流程将达到HsmpRpReadBuffer。首先分配一个缓冲区,然后通过发出一个FSCTL_GET_REPARSE_POINT控制指令来检索重解析数据。检索到的数据可能已被攻击者修改,之后调用HsmpRpiDecompressBuffer:

图 3 - 调用 HsmpRpiDecompressBuffer
在HsmpRpiDecompressBuffer内部,提供的长度(攻击者已设置为零)被检索并增加 8。它保存在局部变量 length 中,然后用于分配内核缓冲区。之后,代码通过调用RtlDecompressBuffer使用分配的缓冲区作为未压缩数据的目标缓冲区继续解压缩数据。但是,它传递给RtlDecompressBuffer的指针不是已分配缓冲区的开始。而是已分配缓冲区开始前的 12 个字节,以便为某些元数据腾出空间。相应地,它传递给RtlDecompressBuffer的缓冲区大小是length-12。在下面的反汇编代码中,减法被优化为ADD。在我们的例子中,这个减法产生了一个整数下溢,因此一个巨大的缓冲区长度值 0xFFFFFFF4 被传递给RtlDecompressBuffer,这会导致内核缓冲区溢出。

图 4 - 整数下溢漏洞
四、补丁分析
Microsoft 通过添加检查以确保检索到的长度不小于 4 来修复此漏洞,这使得无法触发整数下溢。

图 5 - 来自 Microsoft 的补丁